
ข้อมูลสภาพการณ์ความเสี่ยง (Risk Profile) จากการเปลี่ยนแปลงสภาพภูมิอากาศของจังหวัด
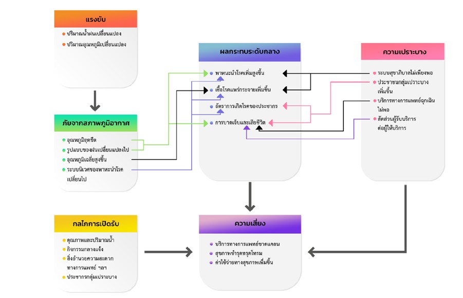
การวิเคราะห์ห่วงโซ่ผลกระทบ (Impact Chain Analysis)

ตารางความเสี่ยงและแผนการปรับตัวต่อการเปลี่ยนแปลงสภาพภูมิอากาศรายสาขา
ตารางแสดงความเสี่ยงและแผนการปรับตัวต่อการเปลี่ยนแปลงสภาพภูมิอากาศรายสาขาทั้งหมด
| โครงการ / เรื่อง | |||||||
|---|---|---|---|---|---|---|---|
![]() ด้านที่ 1 |
![]() ด้านที่ 2 |
![]() ด้านที่ 3 |
![]() ด้านที่ 4 |
![]() ด้านที่ 5 |
![]() ด้านที่ 6 |
จัดการ | |
|
การพัฒนาโครงสร้างพื้นฐานสำหรับสำรองน้ำฝน และจัดสรรน้ำในพื้นที่ประสบภัยแล้งซ้ำซาก พื้นที่นอกเขตชลประทานและพื้นที่ที่ยังใช้น้ำบาดาล |
ดูข้อมูล | ||||||
|
การอนุรักษ์และฟื้นฟูแหล่งน้ำธรรมชาติโดยการมีส่วนร่วมของทุกภาคส่วน |
ดูข้อมูล | ||||||
|
การจัดทำแผนที่เสี่ยงภัยและคาดการณ์ผลกระทบด้านการจัดการน้ำจากการเปลี่ยนแปลงสภาพภูมิอากาศในระดับจังหวัด |
ดูข้อมูล | ||||||
|
การสร้างเครือข่ายเฝ้าระวังภัยพิบัติที่สืบเนื่องจากสภาพภูมิอากาศในพื้นที่เสี่ยง โดยการเสริมสร้างศักยภาพชุมชนในการเตรียมความพร้อมตั้งแต่ระดับครัวเรือน ระดับอำเภอ และจังหวัดเพื่อเฝ้าระวัง เตือนภัย เตรียมการรับมือ และปรับตัวต่อภัยแล้ง รวมถึงจัดทำแผนซักซ้อมเมื่อเกิดสถานการณ์เพี่อเตรียมรับมือกับสถานการณ์ฉุกเฉินจากภัยแล้ง |
ดูข้อมูล | ||||||
|
การเพิ่มประสิทธิภาพการจัดการน้ำใต้ดินร่วมกับการใช้น้ำผิวดินในพื้นที่เสี่ยงภัยแล้งตามศักยภาพของแหล่งน้ำควบคู่กับการกำหนดสัดส่วนการใช้น้ำในกิจกรรมต่าง ๆ |
ดูข้อมูล | ||||||
|
การเพิ่มประสิทธิภาพในการบำบัดและควบคุมการระบายน้ำเสียออกสู่สิ่งแวดล้อม |
ดูข้อมูล | ||||||
|
การส่งเสริมการปรับเปลี่ยนรูปแบบการผลิตพืชให้สอดคล้องกับการเปลี่ยนแปลงสภาพภูมิอากาศ |
ดูข้อมูล | ||||||
|
การส่งเสริมระบบการปลูกพืชแบบผสมผสานหรือพืชหมุนเวียน เพื่อลดความเสี่ยงและความเสียหายจากสภาพภูมิอากาศที่เปลี่ยนแปลงไป |
ดูข้อมูล | ||||||
|
การพัฒนาและปรับปรุงการจัดการน้ำของพื้นที่เกษตรกรรมในเขตชลประทานที่มีความเสี่ยงต่อการได้รับผลกระทบจากภัยแล้งให้มีประสิทธิภาพ โดยการบูรณาการการจัดการน้ำในภาคเกษตรร่วมกับภาคส่วนอื่น ในการกำหนดกรอบการใช้ประโยชน์จากน้ำ และลดปัญหาการแย่งชิงน้ำ |
ดูข้อมูล | ||||||
|
การพัฒนาแหล่งน้ำในพื้นที่เกษตรกรรมนอกเขตชลประทานให้มีประสิทธิภาพและเพียงพอต่อความต้องการใช้การเพาะปลูก |
ดูข้อมูล | ||||||
|
การส่งเสริมการอนุรักษ์ ฟื้นฟู และบำรุงรักษาความอุดมสมบูรณ์ของดินในพื้นที่เกษตรกรรมที่มีความเสื่อมโทรมของดิน เพื่อเพิ่มผลผลิตต่อหน่วยเสริมสร้างความมั่นคงทางอาหาร และสามารถนำพื้นที่มาใช้ประโยชน์ทางเกษตรกรรมได้อย่างมีประสิทธิภาพ |
ดูข้อมูล | ||||||
|
การสร้างความตระหนักรู้ต่อเกษตรกรถึงผลกระทบจากการเปลี่ยนแปลงสภาพภูมิอากาศในภาคเกษตร และพัฒนาศักยภาพในการรับมือและจัดการความเสี่ยงจากการเปลี่ยนแปลงสภาพภูมิอากาศ |
ดูข้อมูล | ||||||
|
การเพิ่มขีดความสามารถในการป้องกันและดูแลสุขภาพในกลุ่มเสี่ยงด้านสุขภาพ |
ดูข้อมูล | ||||||
|
การพัฒนาศักยภาพประชาชนให้เกิดความรู้ความเข้าใจ ความตระหนักในเรื่องผลกระทบต่อสุขภาพจากการเปลี่ยนแปลงสภาพภูมิอากาศ และส่งเสริมให้ประชาชนมีส่วนร่วมในการจัดการแก้ไขปัญหาและปรับตัวภายใต้การเปลี่ยนแปลงสภาพภูมิอากาศได้อย่างเหมาะสม |
ดูข้อมูล |

Guest














